logo
Каталог
basket-button
0
Назад

Программное обеспечение КРЕДО РАДОН 4.2

Специалистам по закупкам
Отправить заявку: ecnk@ecnk.ru
 copy
Связаться с менеджером 8 800 777 18 43  telegram
truckСрок поставки 2 недели
Цена (вкл. НДС)
Цена по запросу
Уточнить цену
Техническим специалистам
Технические вопросы: support@ecnk.ru
 copy
Связаться с менеджером 8 800 777 18 43  telegram
Способ доставки
cdekdelovye-linii
Описание
Характеристики
Отзывы

Описание

Выпущена новая версия программы КРЕДО РАДОН 4.2, предназначенной для конструирования и расчета дорожных одежд жесткого и нежесткого типов.

Представляем вам основные изменения, реализованные в версии.

В версии реализована поддержка нового нормативного документа по ПНСТ 371-2019 "Дороги автомобильные общего пользования с низкой интенсивностью движения. Дорожная одежда. Конструирование и расчет":

  • расчет конструкции дорожной одежды по модулю деформации;
  • проверка на колееобразование;
  • проверка на износ;
  • проверка на морозоустойчивость;
  • проверка по осушению дорожной одежды.

КРЕДО РАДОН – это программа для расчета дорожной одежды нежесткого и жесткого типов и ее автоматизированного конструирования.

Программа КРЕДО РАДОН применяется при проектировании дорожных одежд на вновь сооружаемых дорогах, на новых участках реконструируемых дорог, при усилении существующих дорожных одежд, при проектировании улиц населенных пунктов, при разработке каталогов и альбомов типовых решений по конструкциям дорожных одежд на дорогах общей сети.

Автоматизированные расчеты конструкций обеспечивают проектировщику высокую скорость работы и точность результатов.

Применение геосинтетических материалов в конструкциях нежестких дорожных одежд позволяет вывести проектирование дорожных одежд на более современный уровень.

С системой РАДОН поставляются базы автомобилей и материалов, созданные по стандартам РФ. Наличие разнообразных библиотек позволяет решать широкий спектр задач по назначению состава движения и конструированию дорожных одежд. Библиотеки по данным ПНСТ 265-2018 позволяют учитывать современные транспортные средства в составе движения и дорожно-строительные материалы в конструкциях дорожных одежд автомобильных дорог общего пользования и улиц населенных пунктов. В программе имеются библиотеки автомобилей и материалов для Республики Казахстан согласно СП 3.03-104-2014.

Библиотеки являются универсальными, их данные доступны для выбора практически для всех методик расчета. При необходимости библиотеки можно пополнять новыми автомобилями, материалами для любых слоев конструкции дорожной одежды.

Для облегчения работы при назначении состава движения, конструкции дорожной одежды в программе организован поиск по различным критериям. Также добавлено ограничение на отображение библиотек. По умолчанию в дереве выбора автомобилей и материалов доступны транспортные средства и материалы, заданные по нормативным документам для выбранной методики.

В системе можно назначать толщины слоев покрытия в дорожных конструкциях с точностью до 1 мм; точность выполнения оптимизационных расчетов для слоев покрытия составляет 5 мм.

Система обеспечивает решение следующих основных проектных задач:

  • расчет конструкций дорожных одежд нежесткого типа автомобильных дорог общего пользования и улиц населенных пунктов в соответствии с ПНСТ 265-2018 "Проектирование нежестких дорожных одежд";
  • расчет конструкций дорожных одежд нежесткого типа на вновь сооружаемых дорогах и новых участках реконструируемых дорог по ОДН 218.046-01 "Проектирование нежестких дорожных одежд";
  • расчет конструкций дорожных одежд нежесткого типа в I дорожно-климатической зоне, позволяющий учитывать влияние мерзлого донника и глубины оттаявшего слоя грунта на общий модуль упругости конструкции;
  • расчет конструкций дорожных одежд нежесткого типа на вновь строящихся дорогах и новых участках реконструируемых дорог на территории Республики Казахстан по СП РК 3.03-104-2014 "Проектирование дорожных одежд нежесткого типа";
  • расчет слоев усиления существующей конструкции дорожной одежды в соответствии с ОДН 218.1.052-2002 "Оценка прочности нежестких дорожных одежд" и ОДН 218.046-01 "Проектирование нежестких дорожных одежд". Учет разборки существующего покрытия на заданную глубину с автоматическим пересчетом толщины верхнего слоя существующего покрытия и общего модуля упругости на поверхности;
  • расчет конструкций остановочных и краевых укрепительных полос обочин на участках нового строительства по ОДН 218.3.039-2003 "Укрепление обочин автомобильных дорог";
  • расчет конструкций с монолитными цементобетонными покрытиями, с асфальтобетонными покрытиями и цементобетонным основанием в соответствии с руководством "Методические рекомендации по проектированию жестких дорожных одежд";
  • расчет жестких дорожных одежд из асфальтобетонных покрытий на бетонном основании в I дорожно-климатической зоне;
  • расчет на автомобильную колесную нагрузку АК от автотранспортных средств на автомобильных дорогах общего пользования по ГОСТ Р 52748-2007 "Нормативные нагрузки, расчетные схемы нагружения и габариты приближения";
  • учет в методиках ПНСТ 265-2018 автомобильной колесной нагрузки А-10; А-11,5 согласно ГОСТ 32960-2014;
  • расчет типа/вида асфальтобетонной смеси для покрытий по ПНСТ 184 и ГОСТ Р 58401.1-2019 для методик ПНСТ 265-2018 в зависимости от условий движения;
  • расчет конструкций с применением георешеток серии ТХ в качестве разделяющих прослоек между верхним слоем из зернистого материала и нижним подстилающим слоем по методике СТО 09686559-002-2015 "Георешетки пластмассовые экструдированные гексагональные Tensar серии TX”;
  • расчет конструкций с учетом геосинтетических материалов для усиления несущих оснований дорожных одежд или переходного типа покрытий автомобильных дорог, устраиваемых из необработанных зернистых материалов, при новом строительстве согласно ОДМ 218.5.002-2008 "Методические рекомендации по применению полимерных геосеток (георешеток) для усиления слоев дорожной одежды из зернистых материалов";
  • расчет конструкций с учетом армирования асфальтобетонных слоев при ремонте, на участках нового строительства и реконструкции автомобильных дорог по ОДМ 218.5.001-2009 "Методические рекомендации по применению геосеток и плоских георешеток для армирования асфальтобетонных слоев усовершенствованных видов покрытий при капитальном ремонте и ремонте автомобильных дорог";
  • расчет конструкций с учетом геосинтетических материалов при проектировании вновь строящихся, реконструируемых и ремонтируемых автомобильных дорог в соответствии с ОДМ 218.5.003-2010 "Рекомендации по применению геосинтетических материалов при строительстве и ремонте автомобильных дорог".
  • назначение в качестве конструктивного слоя второго геосинтетического материала, защитного слоя в конструкциях дорожных одежд;
  • для технико-экономического сравнения вариантов создание разных конструкций дорожных одежд в рамках одного проекта;
  • возможность импорта данных из проектов нового строительства либо усиления по ОДН 218.046-01 в аналогичные проекты методик ПНСТ 265-2018;
  • возможность обмена данными между базами путем экспорта, импорта одного или группы автомобилей, материалов;
  • формирование краткого протокола расчета дорожных одежд с непосредственным выводом на печать из программы;
  • полные протоколы в форматах RTF, DXF с подробными результатами расчетов;
  • полные протоколы для нежестких и жестких дорожных одежд в форматах RTF с формулами и подробными результатами расчетов;
  • протоколы сравнения вариантов конструкций в форматах RTF;
  • экспорт в DXF схем вариантов с заполнением условными знаками слоев конструкций дорожных одежд.

Основные принципы работы

Сам принцип работы в системе РАДОН, когда проектировщик выбирает необходимую ему методику расчета, дает понимание происходящих процессов, облегчает анализ полученных результатов и дальнейшие действия по изменению конструкции.

Диалоги для ввода исходных данных по климату, дороге, составу движения, расчетным нагрузкам, конструкции дорожной одежды просты в заполнении, содержат подсказки в виде справок, карт, сообщений и контролируют корректность вводимых данных.

Базы автомобилей, материалов позволяют быстро заполнять либо редактировать исходные данные по автомобильному потоку, конструкции дорожной одежды.

База автомобилей содержит библиотеки, позволяющие назначать автомобили по маркам, а также согласно современной классификации транспортных средств - в зависимости от конструктивной схемы грузоподъемности.

База материалов содержит библиотеки стандартных материалов по нормативным документам Российской Федерации и Республики Казахстан. Также в состав базы входит редактируемая библиотека Материалы слоев ДО, созданные пользователем, которая предназначена для наполнения ее индивидуальными материалами. В ее состав по просьбам пользователей включены отдельные группы инновационных материалов.

В состав базы материалов входят библиотеки геосинтетических материалов. Они представлены геосинтетиками производителей ООО "НПО Славрос", ООО "Торговый Дом "РГК"", ООО "СТЕКЛОНиТ Менеджмент", ООО "Гекса – нетканые материалы", ООО "СЕТТКА", ООО "Махина-ТСТ", ООО "РЕКСТРОМ-К", ООО "Тенсар Инновэйтив Солюшнз", ООО "СИБУР ГЕОСИНТ", ООО "МИАКОМ СПб", ООО ВЗТМ, ООО "УЛЬТРАСТАБ", ООО "Тератекс", ГК "GeoSM". Перечень производителей и материалов постоянно дополняется и расширяется.

Библиотеки являются редактируемыми, их можно пополнять новыми данными. Данными библиотек можно обмениваться с коллегами.

Система РАДОН обеспечивает инженеру большие возможности для задания различных условий расчета. С одной стороны, программа придерживается требований методик, и по умолчанию предлагает именно нормативные исходные данные. Но в то же время система позволяет задавать пользователю индивидуальные данные, тем самым открывая возможности для решения нестандартных задач. Например, проектировщик может задавать индивидуальные коэффициенты прочности и надежности, расчетные нагрузки, коэффициенты Кд, задавать различные условия при назначении морозозащиты, для снижения расчетной влажности и т.д.

В программе имеется возможность расчета общего модуля упругости на поверхности конструкции по номограммам методик 218.046-01, ПНСТ 265-2018, СП РК 3.03-104-2014 либо по формуле.

В конструкции дорожной одежды можно назначать конструктивные защитные слои. По многочисленным просьбам пользователей в программе добавлена возможность назначения без расчета второго слоя геосинтетического материала.

В программе упрощена работа по назначению геосинтетических материалов в конструкции дорожной одежды.

После выбора методики расчета геосинтетических материалов в окне конструкции дорожной одежды звездочками будут подсвечены слои, на которые данная методика допускает применение ГМ. В окне выбора армирующего материала будут представлены только геоматериалы, разрешенные для укладки на указанный слой.

В целях экономии дорогостоящих асфальтобетонных слоев в программе заложена возможность задавать толщины слоев покрытия с точностью до 1 мм.

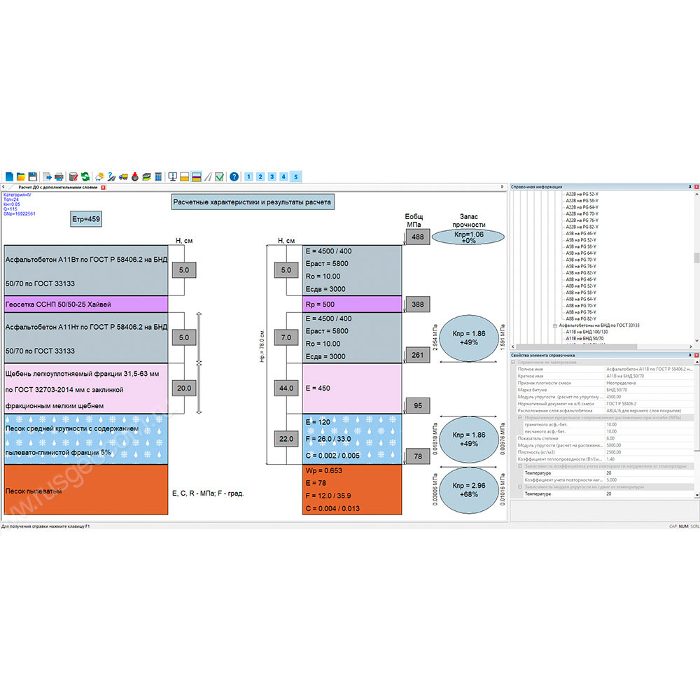
После выполнения расчета схема конструкции с основными результатами отображается в рабочем окне.

Справа в рабочем окне отображается справочная информация по тому материалу слоя, который проектировщик указал в схеме конструкции дорожной одежды. Приведенные данные в рабочем окне плюс информация по результатам расчета позволяют проанализировать конструкцию и принять решения по окончательному варианту. Возможности системы позволяют открыть несколько проектов в одном рабочем окне для сравнения вариантов.

В программе реализовано автоматическое добавление суффикса в названия асфальтобетонных смесей по классификации ГОСТ Р 58401.1-2019 и ПНСТ 184 в зависимости от условий движения.

Помимо выполнения расчетов по заданным толщинам конструкции, система позволяет выполнять оптимизационный расчет по подбору конструкции минимальной толщины, наименьшего запаса прочности, минимальных показателей по базовой сметной стоимости. В целях экономии дорогостоящих материалов в системе была повышена точность выполнения оптимизационных расчетов для слоев покрытия. Теперь программа позволяет задать шаг расчета 5 мм.

Кроме оптимального варианта, который выводится на экран, пользователю предлагается возможность просмотреть список вариантов оптимальных конструкций, которые также удовлетворяют заданным критериям оптимизации. Проанализировав список вариантов, можно выбрать, допустим, конструкцию не только с большей толщиной, но и с более высоким запасом по растяжению на изгиб и т.д.

Просмотреть результаты можно не только на экране, но и в протоколах. Краткие протоколы предназначены для просмотра основных результатов и быстрой печати из программы.

Полные протоколы бывают двух видов. Первый вид содержит подробные отчеты о введенных исходных данных и результатах расчета. Второй вид - протоколы с формулами, которые помимо подробных отчетов включают в себя полный ход расчетов с формулами. Полные протоколы реализованы для конструкций нежестких и жестких дорожных одежд.

Отчеты можно экспортировать в файлы формата RTF, DXF.

В рамках одного проекта добавлена возможность создавать варианты конструкций дорожных одежд.

В рабочем окне отображается конструкция и результат расчета активного варианта. Технико-экономическое сравнение вариантов конструкций можно представить в табличной форме формате RTF, а также в виде схемы конструкции с условными обозначениями слоев в DXF .

Системно-технические требования:

Процессор: Intel Core i3/i5/i7 или аналогичный.ОЗУ: не менее 2 ГБ.

ОЗУ: не менее 4 ГБ.

Операционная система:

  • Microsoft Windows 7 Service Pack 1,
  • Microsoft Windows 7 x64 Service Pack 1,
  • Microsoft Windows 8.1,
  • Microsoft Windows 8.1 x64,
  • Microsoft Windows 10 x64,
  • Microsoft Windows 10 x86.

Примечания:

  • Для обеспечения функционирования программного продукта требуется Система защиты Эшелон II, включающая аппаратный ключ защиты USB. Аппаратный ключ защиты может быть установлен как на том же компьютере, где запускаются приложения, так и на одном из компьютеров сети организации.

Характеристики

КРЕДО РАДОН 4.2

Тип устройства

программное обеспечение

Назначение

программа для расчета дорожной одежды нежесткого и жесткого типов и ее автоматизированного конструирования

Отзывы

У этого товара пока нет отзывов

Программное обеспечение КРЕДО РАДОН 4.2

Компания ЕЦНК занимается продажей качественного оборудования для осуществления контроля качества выпускаемых изделий на производстве. На сайте ECNK.ru вы можете купить Программное обеспечение КРЕДО РАДОН 4.2 с поверкой по самой доступной цене в Москве.Мы предлагаем 3 варианта доставки: самовывоз, курьером или до терминала “Деловых линий” в вашем городе.
Наш адрес: ул. Вавилова, 79. Режим работы: Пн.-Пт. с 9:00 до 18:00.
Для того, чтобы заказать доставку по Москве:
  • позвоните по телефону +7 (499) 703-39-69;
  • напишите в WhatsApp на номер +7(981)125-98-20;
  • отправьте письмо на электронную почту ecnk@ecnk.ru
Также, вы можете заказать бесплатный звонок специалиста. Заполните форму обратной связи, укажите ФИО, номер телефона и адрес электронной почты.
Подпишитесь на нас чтобы быть в курсе новостей отрасли и расписания обучения